How to download all completed tool checks in Excel format


1. In order to download all completed tool checks in Excel format, go to the submodule "TMS". /images/how_to/Tool Management/How_to_recieve_new_tool_to_store_1.png

2. Select the required line with the tool and click on it in the window "Tool List". /images/how_to/Tool Management/How_to_add_additional_information_to_tool_card_1.png

3. Click on the button "Show Editor" to open the tool editor. /images/how_to/Tool Management/How_to_add_additional_information_to_tool_card_2.png

4. Make sure the editor is open and accessible on the tab "Tool". /images/how_to/Tool Management/How_to_create_calibration_card_1.png

5. Go to on the button tab "Calibration". /images/how_to/Tool Management/How_to_create_calibration_card_2.png

6. Click on the button "Accomplishment" to open the tool check editor. /images/how_to/Tool Management/How_to_check_tool_1.png

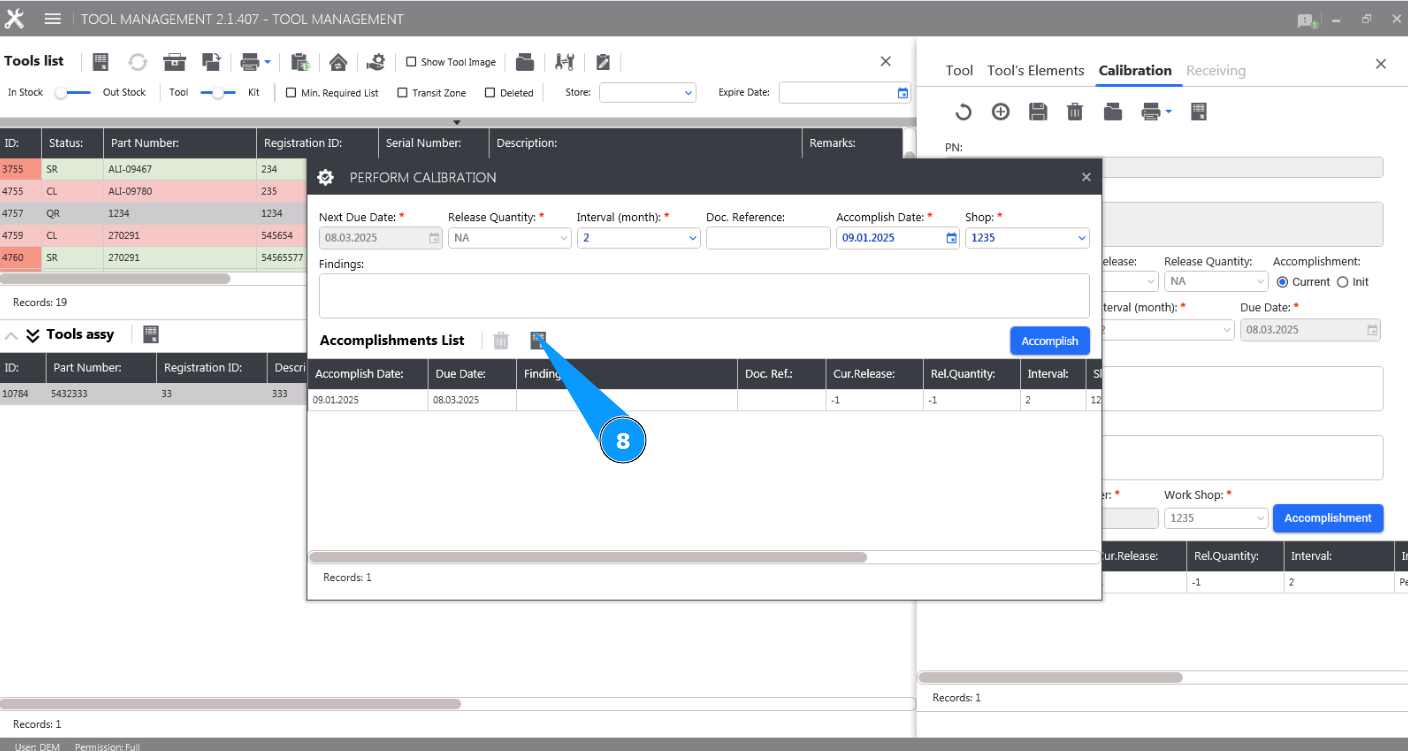
7. Check that the editor is open and available in the window "Perform calibration". /images/how_to/Tool Management/How_to_check_tool_2.png

8. Click on the button "Export to Excel" to download the tool check data in Excel format. /images/how_to/Tool Management/How_to_export_tool_check_to_excel_1.png

9. Check that the check data is received in Excel format. Save it if necessary. /images/how_to/Tool Management/How_to_export_tool_check_to_excel_2.png