How to check a tool


1. In order to check a tool, go to the submodule "TMS". /images/how_to/Tool Management/How_to_recieve_new_tool_to_store_1.png

2. Select the required line with the tool and click on it in the window "Tool List". /images/how_to/Tool Management/How_to_add_additional_information_to_tool_card_1.png

3. Click on the button "Show Editor" to open the tool editor. /images/how_to/Tool Management/How_to_add_additional_information_to_tool_card_2.png

4. Make sure the editor is open and accessible in the tab "Tool". /images/how_to/Tool Management/How_to_create_calibration_card_1.png

5. Go to the tab "Calibration". /images/how_to/Tool Management/How_to_create_calibration_card_2.png

6. Click on the button "Accomplishment" to open the tool checking editor. /images/how_to/Tool Management/How_to_check_tool_1.png

7. Check that the editor is open and accessible in the window "Perform calibration". /images/how_to/Tool Management/How_to_check_tool_2.png

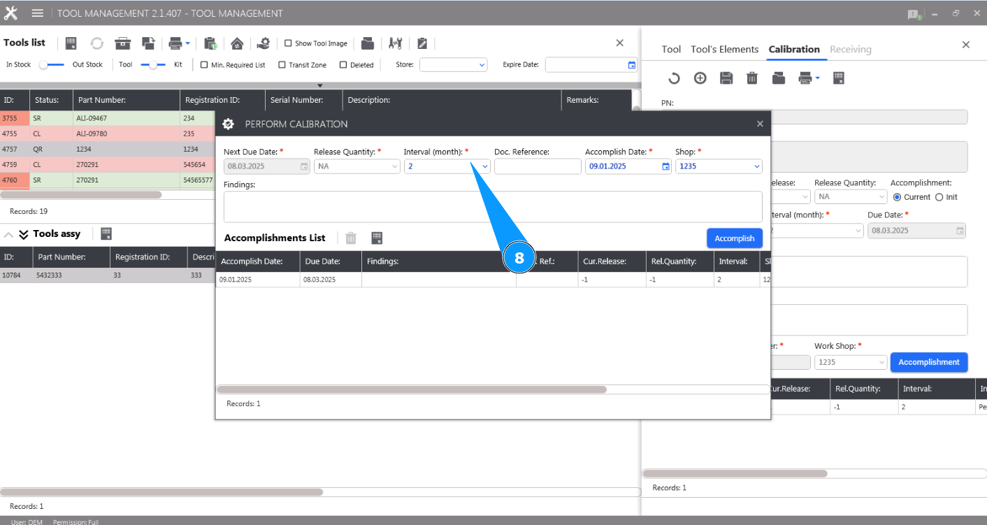
8. Select the interval at which this check should be performed from the dropdown list in the field "Interval (month)".

Note: The next check date will be calculated automatically by the program in the field "Next Due Date".

/images/how_to/Tool Management/How_to_check_tool_3.png

9. If necessary, enter a reference to the document in the field "Doc.reference". /images/how_to/Tool Management/How_to_check_tool_4.png

10. If necessary, enter the found findings during the checking in the field "Findings". /images/how_to/Tool Management/How_to_check_tool_5.png

11. Select from the dropdown list or enter the name of the workshop for performing the check in the field "Shop". /images/how_to/Tool Management/How_to_check_tool_6.png

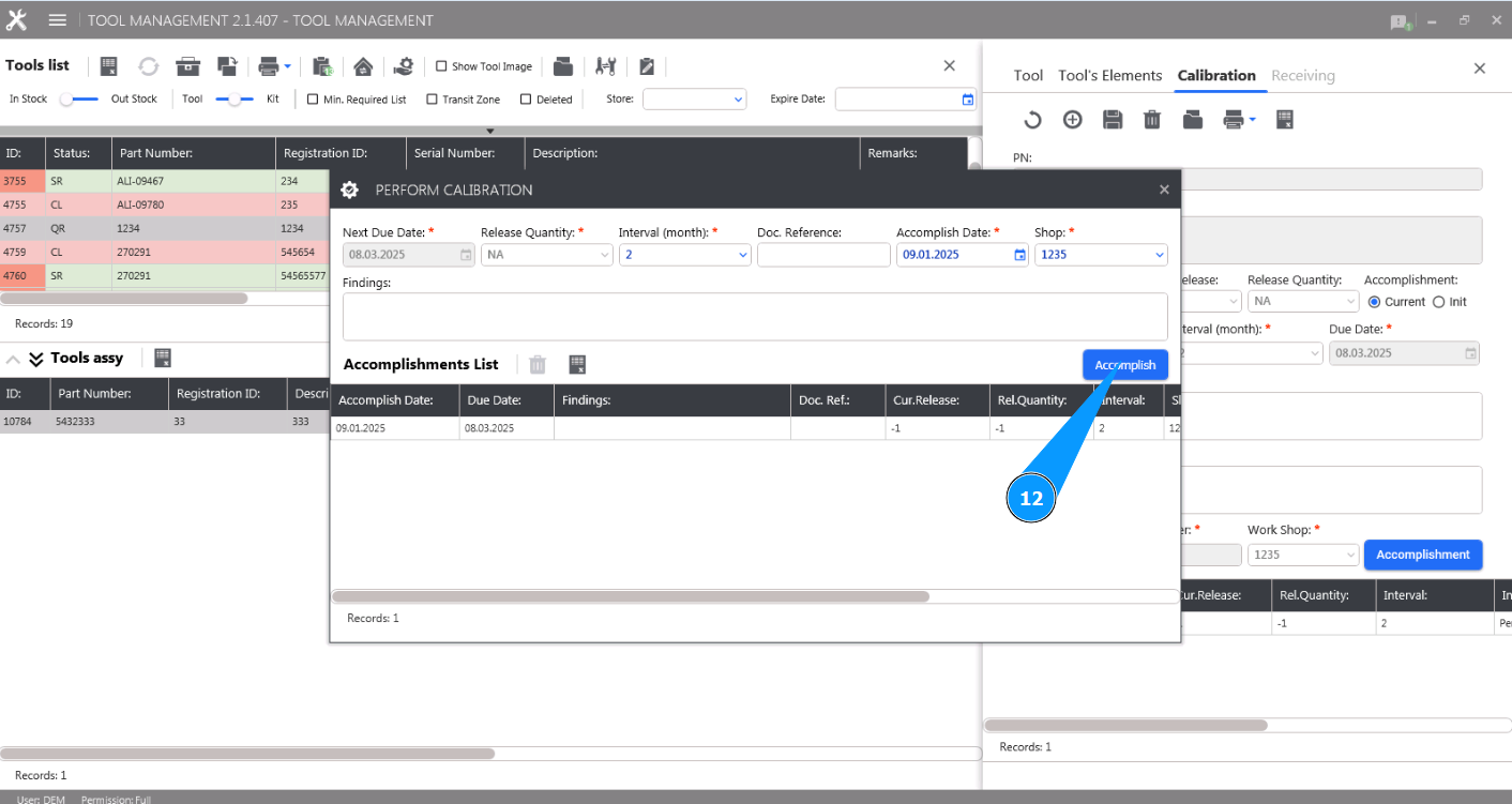
12. Click on the button "Accomplish" to add a record of the tool check. /images/how_to/Tool Management/How_to_check_tool_7.png

13. Click on the button "Yes" to confirm adding the new tool check record. /images/how_to/Tool Management/How_to_check_tool_8.png

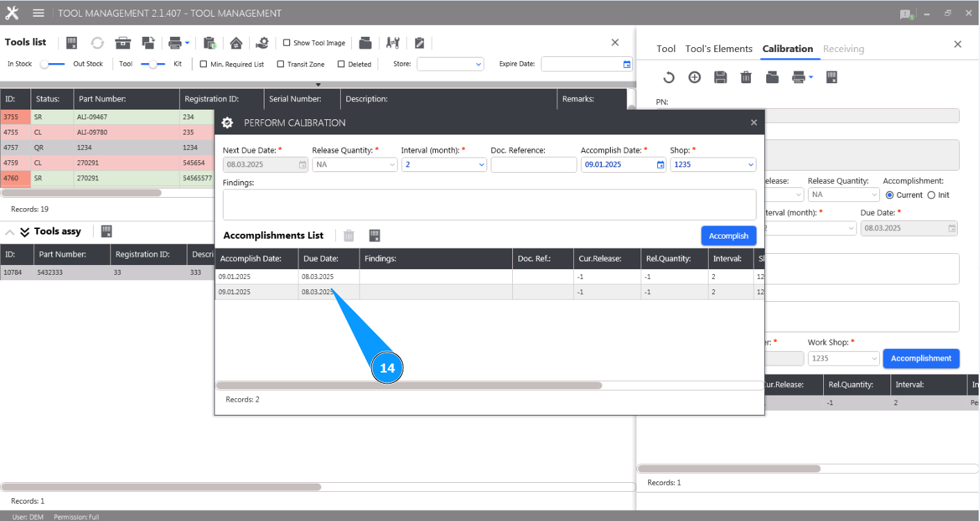
14. Make sure that the new tool checking record is displayed in the window "Perform calibration". /images/how_to/Tool Management/How_to_check_tool_9.png