How to control Engineering Control


Note: Engineering Control is an account card in Alaskar for creating and monitoring aviation directives, aircraft manufacture service bulletins, or other continuing airworthiness objects.

1. To control "Engineering Control", go to the tab "Actual Structure". /images/how_to/Part-M/How_to_check_reports_1.png

2. Then go to the submodule " EC". /images/how_to/Part-M/How_to_control_EC_1.png

3. Then go to the tab "R EC- Engineering Controls". /images/how_to/Part-M/How_to_control_EC_2.png

4. Click on the button "Select ", to select the corresponding document of EC. /images/how_to/Part-M/How_to_control_EC_3.png

5. Select the corresponding EC from previously loaded EC documents by the scrolling method and click on the line with EC. /images/how_to/Part-M/How_to_control_EC_4.png

6. Check that preliminary information about EC is presented on the screen and that it is corrected in the fields: "EC Num", "Rev. Num", "EC Type", "ATA", "Title","Description", "Rev.Date.". /images/how_to/Part-M/How_to_control_EC_5.png

7. Select the inspection type from the dropdown list in the field "Inspection Type".
8. Enter a reference for a job card or etc. for performing EC, which was put on the Alaskat server in the field "JIC".
9. Enter the quantity of man-hours for carrying out EC in the field "MNHR". /images/how_to/Part-M/How_to_control_EC_6.png

10. Enter data about applicable intervals for the performance of EC in the tab "Interval". /images/how_to/Part-M/How_to_control_EC_7.png

11. Enter the data FH/FC of start threshold EC in the tab "Start Threshold". /images/how_to/Part-M/How_to_control_EC_8.png

12. Enter the data FH/FC of the finish threshold for performing EC in the tab "Finish Threshold". /images/how_to/Part-M/How_to_control_EC_9.png

13. Enter data on the relation of this EC to the component position or part number, go to the tab "Criteria". /images/how_to/Part-M/How_to_control_EC_10.png

14. Click on the button "Add" to start entering data. /images/how_to/Part-M/How_to_control_EC_11.png

15. Select whether the EC corresponds to only the component position or also to batch numbers "Possition Applicability Only" or "Possition and Part Applicability", tick the appropriate box. /images/how_to/Part-M/How_to_control_EC_12.png

16. Select the A/C type from the dropdown list to select the item in the field "Filter AC Family". /images/how_to/Part-M/How_to_control_EC_13.png

17. Select the company from the dropdown list. /images/how_to/Part-M/How_to_control_EC_14.png

18. Select the component position for which the EC data corresponds, click on the corresponding line. If necessary, use the search bar. /images/how_to/Part-M/How_to_control_EC_15.png

19. If necessary, select the component part numbers for which this EC corresponds, click in the corresponding window. /images/how_to/Part-M/How_to_control_EC_16.png

20. Click on the button "Add" to add the data to the program. /images/how_to/Part-M/How_to_control_EC_17.png

21. Click on the button "Yes" to confirm that the data has been added to the program. /images/how_to/Part-M/How_to_control_EC_18.png

22. Click on the button "Ok" to complete the data entry. /images/how_to/Part-M/How_to_control_EC_19.png

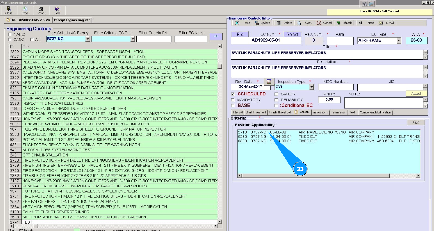
23. Check that the compliance criteria are entered in the window "Possition Applicability". /images/how_to/Part-M/How_to_control_EC_20.png

24. Enter data about the required materials for performing EC in the tab "Materials". /images/how_to/Part-M/How_to_control_EC_21.png

25. Enter data about the required tools for performing EC in the tab "Tools". /images/how_to/Part-M/How_to_control_EC_22.png

26. If required, enter data about cross reference related EC and other EC or MM tasks in the fields: "Associated EC or Task " or "Related EC or Task ". /images/how_to/Part-M/How_to_control_EC_23.png

27. Click on the button **"Add" to add data to the program. /images/how_to/Part-M/How_to_control_EC_24.png

28. Click on the button "Yes", to confirm adding data to the program. /images/how_to/Part-M/How_to_control_EC_25.png

29. Check that EC is successfully created in the window "Engineering Controls". /images/how_to/Part-M/How_to_control_EC_26.png