How to transfer task between WP


1. To transfer task between WP, go to the tab "Actual Structure". /images/how_to/Part-M/How_to_create_and_print_WP_1.png

*2. Select aircraft registration in the list of window "Actual Structure-Select Aircraft Reg.-SN".
3. Click on the button "Planing", to open submodule planing. /images/how_to/Part-M/How_to_create_and_print_WP_2.png

4. Click on the button "WP", to open WP editor. /images/how_to/Part-M/How_to_transfer_task_between_WP_1.png

5. Select Work Package for transfering task from it to an other Work Package. /images/how_to/Part-M/How_to_transfer_task_between_WP_2.png

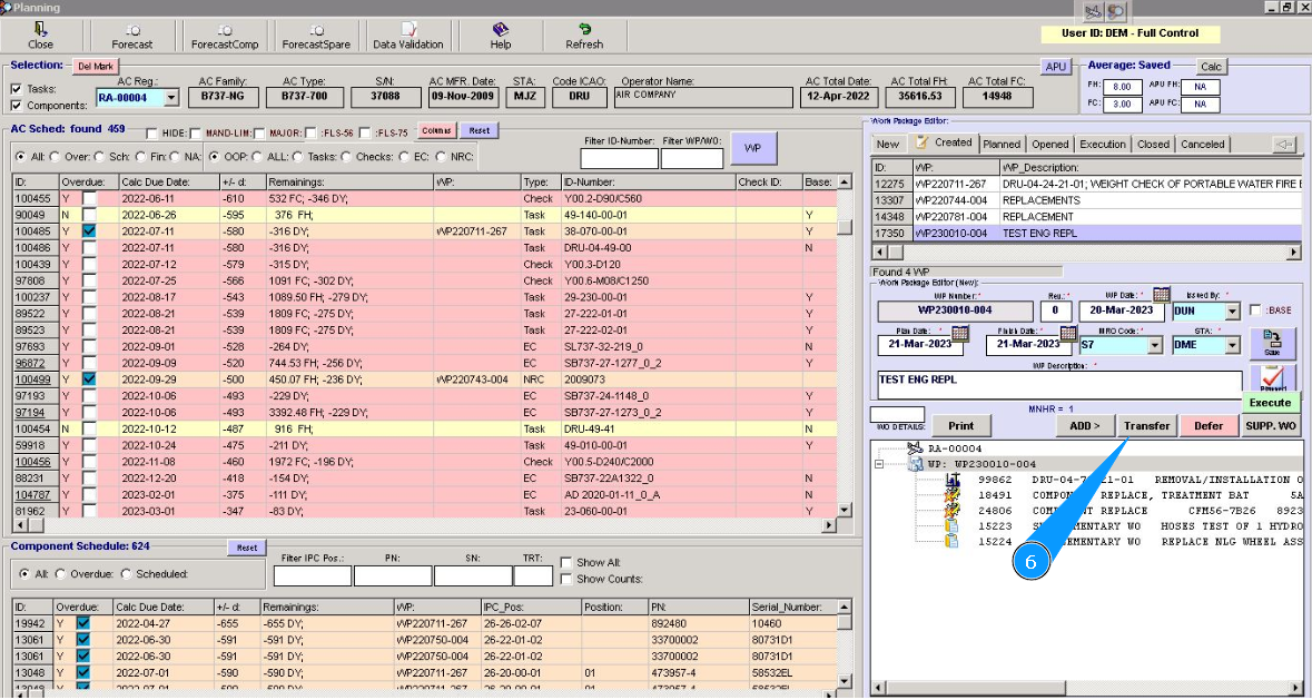
6. Click on the button "Transfer", to open transfer editor. /images/how_to/Part-M/How_to_transfer_task_between_WP_3.png

7. Select Work Package, where task will be transfered for and click on the line with corresponding WP. /images/how_to/Part-M/How_to_transfer_task_between_WP_4.png

8. Click on the plus, to open WP details. /images/how_to/Part-M/How_to_transfer_task_between_WP_5.png

9. Select task for transfering, click on the line with task. /images/how_to/Part-M/How_to_transfer_task_between_WP_6.png

10. Click on the button with arrow, to transfer task. /images/how_to/Part-M/How_to_transfer_task_between_WP_7.png

11. Click on the button "Yes", to confirm transfering task. /images/how_to/Part-M/How_to_transfer_task_between_WP_8.png

12. Enter your Alaskar password in the field "Password".
13. Click on the button "Ok", to confirm transfering task. /images/how_to/Part-M/How_to_transfer_task_between_WP_9.png

14. Check that task was succefully transfered to corresponding work package. /images/how_to/Part-M/How_to_transfer_task_between_WP_10.png