How to add damage to Alaskar


1. In order to add damage to Alaskar, go to the submodule "Dent and Buckle". /images/how_to/Dent and Buckle/How_to_add_damage_1.png

2. Then go to the tab "Damage". The fields must be filled with data. /images/how_to/Dent and Buckle/How_to_add_damage_2.png

3. Select the aircraft registration number from the dropdown list in the field "A/C Reg.".

Note: The fields "A/C Type" and "Record №" will be filled in automatically by the program.

/images/how_to/Dent and Buckle/How_to_add_damage_3.png

4. Select the type of damage from the dropdown list in the field "Damage Type 1". /images/how_to/Dent and Buckle/How_to_add_damage_4.png

5. Enter the units of measurement used in the fields "Mm" or "Inch". /images/how_to/Dent and Buckle/How_to_add_damage_5.png

6. Enter the current dimensions of the damage in the appropriate fields. /images/how_to/Dent and Buckle/How_to_add_damage_6.png

7. If necessary, select the type of the second damage from the dropdown list in the field "Damage Type 2". /images/how_to/Dent and Buckle/How_to_add_damage_7.png

8. Select the damage evaluation result from the dropdown list in the field "Evaluated As". /images/how_to/Dent and Buckle/How_to_add_damage_8.png

9. If technical actions are required for this damage, check the corresponding box in the field "Action required". /images/how_to/Dent and Buckle/How_to_add_damage_9.png

10. If necessary, enter information about the actions taken or references to them in the field "Action Taken (References)". /images/how_to/Dent and Buckle/How_to_add_damage_10.png

11. Enter a description of the damage in the field "Damage Description". /images/how_to/Dent and Buckle/How_to_add_damage_11.png

12. Enter a location of the damage in the field "Damage Location". /images/how_to/Dent and Buckle/How_to_add_damage_12.png

13. If necessary, enter a reference to the job performed in the field "Refer to DFP". /images/how_to/Dent and Buckle/How_to_add_damage_13.png

14. If necessary, enter data on the document by which this damage was identified in the field "Identified i.a.w AMM,SRM". /images/how_to/Dent and Buckle/How_to_add_damage_14.png

15. If necessary, enter data on the document by which this damage was assessed in the field "Evaluated i.a.w AMM,SRM". /images/how_to/Dent and Buckle/How_to_add_damage_15.png

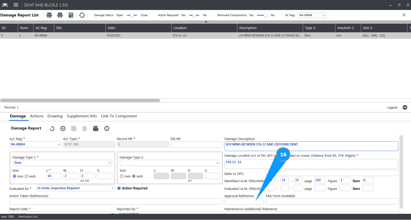
16. If applicable, enter the aviation authority approvals in the field "Approval Reference". /images/how_to/Dent and Buckle/How_to_add_damage_16.png

17. Enter the date the damage was identified in the field "Report Date". /images/how_to/Dent and Buckle/How_to_add_damage_17.png

18. Select the personnel who identified the damage from the dropdown list in the field "Reported By". /images/how_to/Dent and Buckle/How_to_add_damage_18.png

19. If necessary, enter additional technical references in the field "Maintenance (additional) Reference". /images/how_to/Dent and Buckle/How_to_add_damage_19.png

20. Click on the button "Add" to enter damage data into the program. /images/how_to/Dent and Buckle/How_to_add_damage_20.png

21. Click on the button "Yes" to confirm entering damage data into the program. /images/how_to/Line Maintenance/How_to_add_damage_21.png

22. Check that the new report with the damage created is displayed in the window "Damage Report List". /images/how_to/Dent and Buckle/How_to_add_damage_22.png