How to add an action to NRC


1. In order to add an action to NRC, go to the submodule "Non Routine Card". /images/how_to/Dent and Buckle/How_to_add_action_to_NRC_1.png

2. Select the NRC from the list to add an action and click on the corresponding line in the window "NRC List". /images/how_to/Dent and Buckle/How_to_add_action_to_NRC_2.png

3. Click on the button "Open Editor" to open the Non Routine Card editor. /images/how_to/Dent and Buckle/How_to_add_action_to_NRC_3.png

4. Click on the button "+" in the window "Actions" to open the Actions editor. /images/how_to/Dent and Buckle/How_to_add_action_to_NRC_4.png

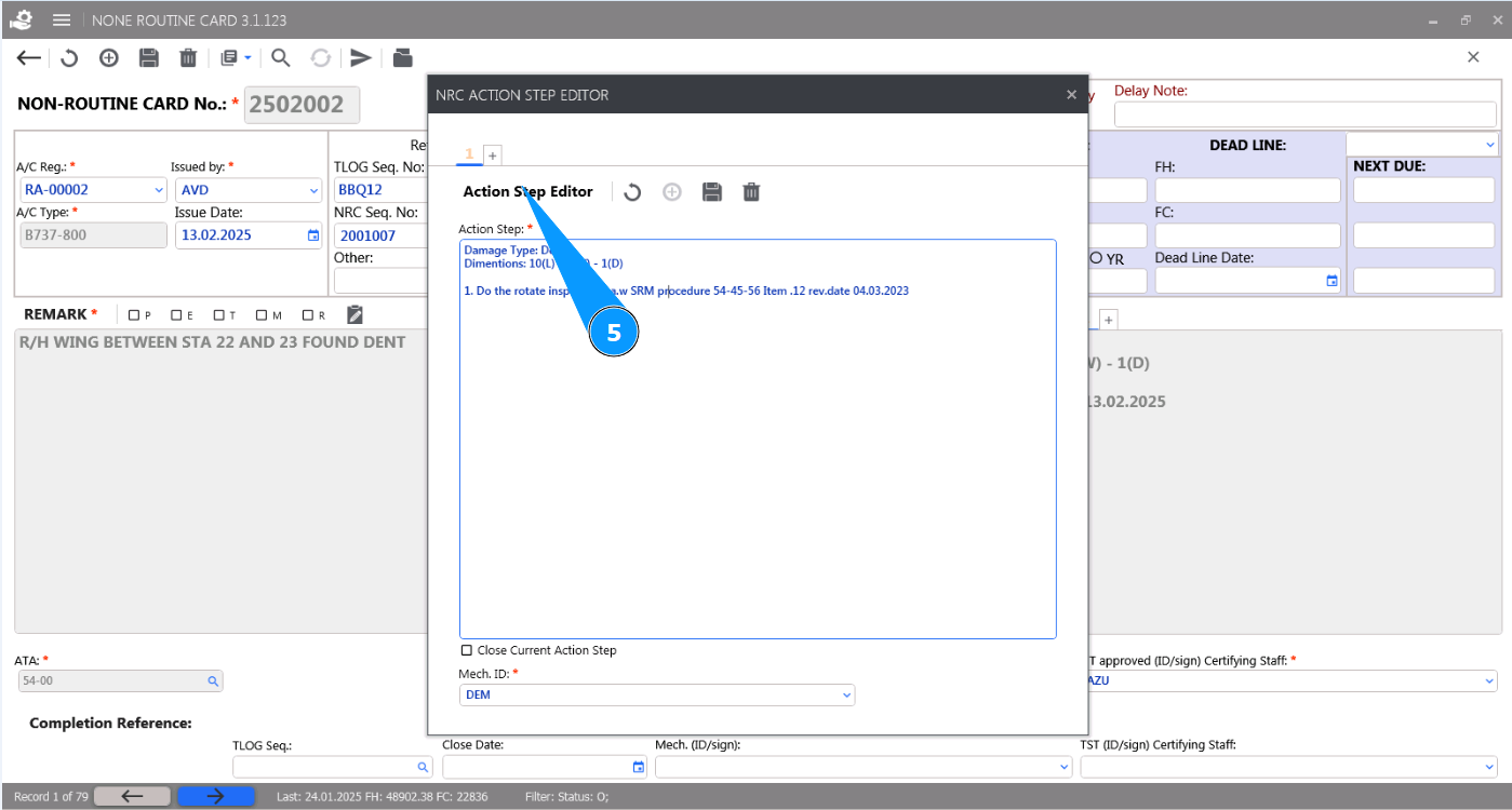
5. Make sure the "NRC Action Step Editor" is open and available for work. /images/how_to/Dent and Buckle/How_to_add_action_to_NRC_5.png

6. Enter the required information for performing the damage action in the field "Action Step". /images/how_to/Dent and Buckle/How_to_add_action_to_NRC_6.png

7. Enter the initials of the person completing the NRC (according to your company policy) in the field "Mech ID" or select from the dropdown list. /images/how_to/Dent and Buckle/How_to_add_action_to_NRC_7.png

8. Click on the button "Add" to add the action to the NRC. /images/how_to/Dent and Buckle/How_to_add_action_to_NRC_8.png

9. Click on the button "Yes" to confirm entering the data into the program. /images/how_to/Dent and Buckle/How_to_add_action_to_NRC_9.png

10. Check that the newly created action is displayed in the window "Actions". /images/how_to/Dent and Buckle/How_to_add_action_to_NRC_10.png